为什么美国人的AI应用,看起来好像跑得更快些?
2025-04-06 / 阅读约9分钟
来源:凤凰网

故老相传:中国人擅长做应用,但在这次AI的应用上结果却大相径庭,美国人在AI应用上看起来跑得更快。

Glean、Harvey等这类应用动辄ARR(Annual Recurring Revenue)过1亿美金,ARR过2500万美金的初创企业更是有相当大一批。

这是真的有收入做支撑,而不是单单的估值高,所以反倒是更能反映应用深度。相比之下,国内的应用不管是在数量还是规模上就远逊。

这是为什么呢?会一直持续下去么?未来可能的变数是什么?

直接解释:B端数据层缺失

美国人大量新应用全是B端应用,这其实和过去的SaaS一脉相承。

现象上原因明显:过去美国SaaS也曾经突飞猛进,国内的SaaS就没搞起来,所以基于AI对SaaS做升级米国自然就也跑得快,国内就跑得慢。

如果在商业上SaaS跑不通,只是支撑技术变成了AI当然也还是跑不通。

深层次一点的原因则和数据成本有关。

这点可以参照moveworks(28.6亿美金被ServiceNow收购)和Glean(估值56亿美金)的架构图来说明:

(上面两张图来自两个公司官网:第一张是moveworks,第二张是Glean)

这两张图的共通点是:都存在一个数据层和智能层,数据层是企业的完全表示,智能层导入大模型的通用智能的能力,基于数据层创造服务价值。

Glean和moveworks的差异点是moveworks里面包含一个Agentic Plugins,原因倒也不复杂,moveworks拿企业整体做抽象,面对不同企业的时候HR、IT等各种职能必然有需要进行定制的部分,这部分需要开放出来进行某些定制,最终就体现为Plugins。Glean的业务范围已逐渐走出搜索领域,未来大概率也会这样。

比较明显,是否能构建合适的数据层就变成了智能层和插件层能否生效的前提。

而是否能构建合适的数据层基本上和技术关联不大。

本质并不是智能好坏的问题,而是数据本身的性、质问题。而数据性、质背后则是生产关系的特征。

数据有一些物理资产不具备的特征,比如完整性与否就影响有价值与否。例如,每个省就有5000个人信息的数据价值为0,有接近全量的数据则价值趋于无穷大。

再比如同样的数据的价值在时间轴上也不等价,1年前的全量数据,再全价值也逼近于0。而这些是否能够满足,全部依赖于数据层的有效性,依赖于生产关系的特质。

所以确实可以讲:数据层的缺失卡住了SaaS,也会卡住AI B端应用。从这个角度看:模式和SaaS越像(不是技术),越危险。

SaaS不灵,路在何方?

前两天参加了个盛景的活动,盛景为未来AI应用起了个很接地气的名字叫AI包工头。

我倒是觉得AI驱动的商业体更贴切,但不管哪个名字背后折射的东西都是一种和SaaS完全不同的模式,一种AI应用落地的新思考。

我们可以把B端产品放在一个更为宏达的叙事框架下面来看,我们用几张图来分别做代表:

第一种是经典模式,SaaS是按层按块进行分工,然后辅助创造价值。全AI驱动的商业体则自身就是价值创造的完整过程。很长时间的典型结构是:

第二种则是大模型之后出现的,以moveworks等为代表的模式。到这里其实事情已经发生了本质变化:

moveworks和SAP这个结构相比最大的区别是:啥都自己做,最多开放插件。

要这么搞的话,再不敏感也会发现,深入下去的话,这是一套完整对ERP这套体系进行置换的方案。

这为什么是可能的呢?因为过去的这些产品核心价值是workflow,而现在非常多的workflow=数据+大模型,不需要单独做了。

价值稀薄后当然独立存在的意义也就小了。

当然当下限于AI的各种进展,这种模式的整合深度也还不够。

我们这个时代最神奇的事情是马车、汽车和自动驾驶会并行,同时还有一种至少在概念上更先进的模式也存在。第二种模式还没摊开,但第三种也并行发生了。

第三种是AI驱动的商业智能体。

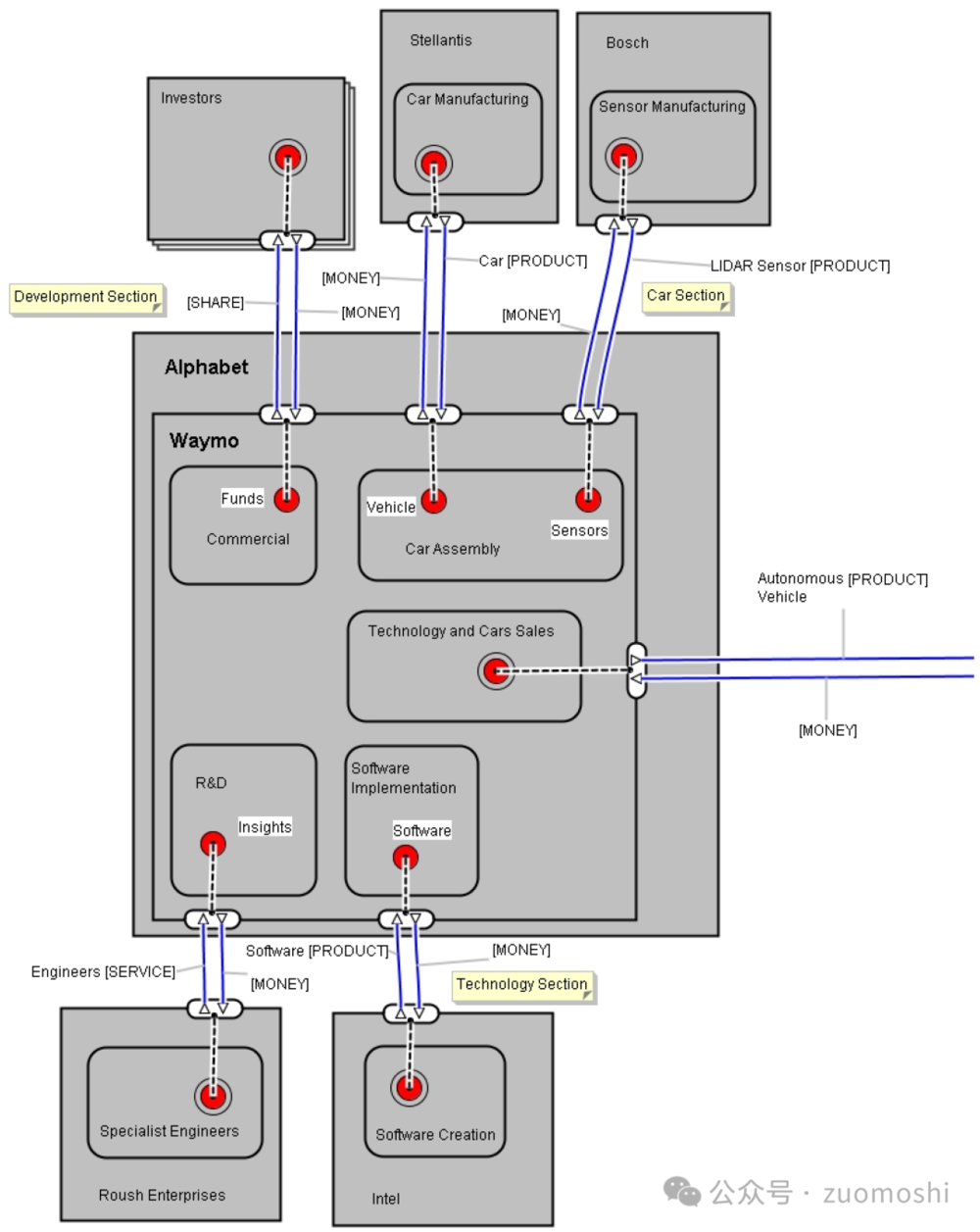
(上图是Waymo的运行图,一个AI智能体完全承接出行服务,国内当年的萝卜快跑应该是要学这个)

Waymo在运行的Robotaxi模式其核心特征在于:以AI为中心,在产业里面选一个突破口,自上往下整合所有的东西,直接创造价值。

这前面两种模式的不同在于:如果都是这么垂直整合,那水平分工就没空间了。

在这个体系里面,最内核的部分是智能、数据、工作过程是整合在一起的,很难再切出某个小块,使用其它的第三方智能体。

既然都是AI和数据驱动,智能的供给又过剩,那很可能都自己做特殊化的整合就好了。

既然没有不得不分工的理由,自己做也不复杂,那为什么要做水平分工呢?

垂直整合的挑战

不确定国内是不是能跳过moveworks那个阶段,直接过渡到AI驱动的商业智能体。

第三种模式虽然看着先进,其实也不好搞。这么做垂直整合,随着业务范围的放大,难度其实也在变高。

这么做很像找到了一个点,然后不停地往下打井,直到出水。井口一旦变大了,土方量直线上升。

(https://www.mdpi.com/2032-6653/16/1/16)

上面的图里很详细地说明了如果想做垂直整合,那在Robotaxi这个方向上需要整合哪些方面,彼此间有都是什么关系。

显然这种整合成本是非常巨大的。

也不只是技术,而是技术、资本、商业、制造、服务、治理的一个智能商业体。这套商业体系的核心是对出租服务进行管控的平台,所有其它环节包括保养、保险等要围绕这套系统展开。

而为了让这套服务能转起来,你需要整合供应链、供应链的供应链等等,打穿所有环节。每个环节拿出一小块放到自己的体系里来。

这就导致这套系统几乎不可能是通用的,我们很难想象上面的系统是依赖一套通用的类似ERP的系统。

潜台词是每个这样的商业体都有一套自己的系统。

而如果每个智能商业体都有一套自己的系统,那显然的moveworks这样的公司的位置和价值也会被压缩。

AI驱动的商业体的潜在影响

假如第三种真的普及了,那会怎么样?

一句话来说叫:重整供应链,去中介化。Tesla这种汽车厂商如果做Robotaxi,那过去整个供应链就被打穿了。

类似的任何一个领域一旦出现全AI驱动的商业体,那过去的产业分工模式就会重整。过去企业的整个栈是由N层工具支撑出来的,比如ERP、CRM等。那在这个模式下,单一工具全会被精简掉,变成一个子功能。

AI越强大,这种折叠越彻底。

物理的也许会晚点,因为整合成本比较高。数字的应该会比想象得快。

必须补充说明的是,远不是很多领域都适合做全AI驱动的商业智能体。

现在不是一个什么都可以这么干的时间点。

选择突破口需要做商业和技术的双重判断。

商业判断的话要判断整合成本究竟是否能够负担,技术判断的话则要判断这事技术能不能搞定。

举个例子:比如把法律判决系统变成全AI驱动的。只要证据比较全,当天就出判决结果。这显然就不靠谱。

从商业上看,没人能付得起整合成本。

从技术上看,它就没法保证所有的都判对。

这个判断是个复杂过程,这里不展开了,可以参照我之前的文章:《AI的脉络:非共识时刻的认知价值》。

非技术、商业的因素

SaaS这模式在国内一直猥琐发育,看起来在国内是还没等长起来就要先老死了。这背后除了前面说的数据成本因素等之外,还有一个软性的原因:

我们的文化背景下好像更倾向于“包产到户”,不太愿意分工协作。所以一提阿米巴大家就很喜欢,其实阿米巴在很多场景是被喷的。

先不论这是好是坏,这文化倒是和AI驱动的商业体所需要的纵向整合相匹配。

阿米巴的初衷是什么呢?尽可能各干各的,各有各的结果。那如果能各干各的,不正成为一个个适合拿AI驱动的单元么!

小结

在一个马车、汽车、自动驾驶并存的时间截面上,我们往往不单要描述愿景,比如自动驾驶会替代汽车,还要描述维度以及权重比如技术、商业现实,再之后还要在维度上打进度条,然后才是最终判断。每个层面都会有分歧,愿景上产生的是方向性分歧,维度和权重上产生的是事靠不靠谱的分歧,进度条上产生的是先干啥后干啥的分歧。

所以这是个很有意思的时候,这个时候需要的判断是:我们是不是可以跳过SaaS,跳过AI驱动的SaaS,直接跳到AI驱动的商业体呢?